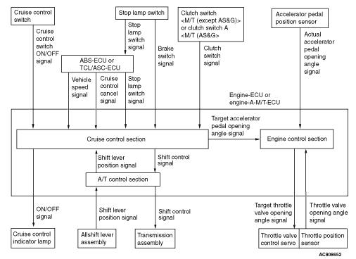
The engine-ECU <M/T> or engine-A-M/T-ECU <Automated manual
transmission> calculates the cruise control system operation status when the cruise
control section of the cruise control system inside the engine-ECU <M/T> or
engine-A-M/T-ECU <Automated manual transmission> receives the input signals
of the cruise control switch, vehicle speed signal and cancel signal (stop lamp switch, clutch
switch <M/T (except AS&G> or clutch switch A <M/T (AS&G)> and
shift lever position signal <Automated manual transmission>). To the engine control
section it sends the target accelerator pedal opening angle value for cruise control system,
to the A/T control section it issues a command to shift control <Automated
manual transmission>, and to the gauge it issues an ON/OFF command for the cruise
control indicator lamp. In the engine control section, the target throttle valve opening angle is calculated based
on the target accelerator pedal opening angle signal from the cruise control section and the
actual accelerator pedal opening angle signal from the accelerator pedal position sensor, and
the vehicle speed is controlled by operating the throttle valve control servo. BLOCK DIAGRAM
SYSTEM FUNCTIONS
SET FUNCTION
1.While driving in the vehicle speed range of approximately 40 to 200 km/h <M/T> or approximately
40 to 170 km/h <Automated manual transmission>, press the "COAST/SET" switch. 2.The cruise control system stores the vehicle speed when the "COAST/SET" switch
is released, and then performs a constant speed driving at the stored vehicle speed. 3.When the "COAST/SET" switch is operated while driving at the vehicle speed
of high speed limit (approximately 200 km/h <M/T> or approximately
170 km/h <Automated manual transmission>) or faster, the constant
speed driving is not performed.
DECELERATION FUNCTION
1.When the "COAST/SET" switch is pressed and held for approximately 0.5 second
or longer during the constant speed driving, the vehicle is decelerated by using engine braking while
the switch is pressed. 2.After that the "COAST/SET" switch is released, the vehicle speed of that
time is newly stored, and then the constant speed driving is performed at that speed. 3.In addition, when the "COAST/SET" switch is pressed for less than approximately
0.5 second, the vehicle speed is decreased by approximately 1.6 km/h from the constant
speed driving speed. The decelerated speed is newly stored, and then the constant speed driving
is performed at that speed. 4.When the "COAST/SET" switch is pressed and held, and the vehicle speed is decelerated
to low speed limit (approximately 40 km/h) or less, the set function and coast function are
released, and the constant speed driving is cancelled.
RESUME FUNCTION
1.During the constant speed driving, press the "CANCEL" switch, or depress the brake pedal
to cancel the constant speed driving. 2.Afterward, when the "ACC/RES" switch is pressed while driving at a vehicle
speed of low speed limit (approximately 40 km/h) or more, a constant speed driving
is performed at the vehicle speed stored when the constant speed driving was cancelled.
ACCELERATION FUNCTION
1.During the constant speed driving, when the "ACC/RES" switch is pressed and
held for approximately 0.5 second or longer, the vehicle is accelerated with the specified acceleration
while the switch is pressed. 2.After that the "ACC/RES" switch is released, the vehicle speed of that time
is newly stored, and then the constant speed driving is performed at that speed. 3.In addition when the "ACC/RES" switch is pressed for less than approximately
0.5 second, the vehicle speed is increased by approximately 1.6 km/h from the constant
speed driving speed. The accelerated vehicle speed is newly stored, and then the constant speed
driving is performed at that speed. 4.It is possible to accelerate the vehicle speed to high speed limit (approximately
200 km/h <M/T> or approximately 170 km/h <Automated manual
transmission>) or more by pressing and holding the "ACC/RES" switch. However,
after the "ACC/RES" switch is released, the vehicle speed of high speed limit (approximately
200 km/h <M/T> or approximately 170 km/h <Automated manual
transmission>) becomes a newly stored vehicle speed, and then the constant speed driving
is performed at that speed.
CANCEL FUNCTION
When any of the following conditions are satisfied, the constant speed driving will be cancelled.
The cruise control system is stopped by the pressing
the "ON/OFF" switch.
The "CANCEL" switch is pressed.
The brake pedal is depressed.
The clutch pedal is depressed. <M/T>
The shift lever is shifted to the "N" position. <Automated manual transmission>
The vehicle speed becomes low speed limit (approximately 40 km/h) or less.
An abnormality occurs in the vehicle speed signal.
The TCL/ASC is operated.
An abnormality occurs to the engine-ECU. <M/T>
An abnormality occurs in engine-A-M/T-ECU. <Automated manual transmission>
An abnormality occurs to the CAN communication.
FAIL-SAFE FUNCTION
When one of the following conditions is met, the cruise control system function will be
suspended until the system returns to normal condition. Also, when one of the following conditions
is met, a constant speed driving is cancelled immediately.
An abnormality occurs to the cruise control switch.
An abnormality occurs in the stop lamp signal.
When one of the following conditions is met, unless the vehicle is stopped to turn the
ignition switch to the "LOCK" (OFF) position, the cruise control system function will be suspended
even if the system returns to the normal state. Also, one of the following conditions is met,
a constant speed driving is cancelled immediately.